全国服务热线 400-033-8869
语言
关于我们

Company Profile

PA视讯科技微波小课堂_什么是链路聚合有什么好处及应用场景

03-12

1. 什么是链路聚合?

链路聚合(Link Aggregation),是指将具有相同传输介质类型、相同传输速率的物理链路段“捆绑”在一起。在逻辑上看起来,好像是一条链路。

链路聚合又称中继(Trunking),它允许交换机之间或交换机和服务器之间的对等的物理链路同时成倍地增加带宽。

链路聚合模式分为静态聚合和动态聚合。
1.1 静态聚合

静态聚合也称静态Trunk(On模式),用户需要手工配置聚合组号和端口成员,将多个物理端口直接加入聚合组,形成一个逻辑端口。

静态聚合不运行LACP协议,由于无法检测到链路对端端口的状态,如果对端端口down,但只要本端端口up,仍然会往这个对端端口转发流量,可能会造成部分业务中断。

图片

1.2 动态聚合

动态聚合运行基于IEEE802.3 ad的LACP协议。LACP(Link Aggregation Control Protocol)即链路聚合控制协议,是IEEE 802.3ad描述的标准协议。

LACP是一种实现链路动态汇聚的协议,简单的说,将多个物理端口动态聚合到Trunk组,以提高带宽和冗余性的协议。

LACP允许交换机之间通过报文进行协商,以确定哪些物理链路可以捆绑在一起,并设置相应的参数,如优先级、活动状态等。当多个物理链路捆绑成一个逻辑链路后,它们将共享相同的IP地址和MAC地址,从而形成一个逻辑上的高速通道。

图片

2. LACP是如何工作的?

2.1 LACP动态模式聚合组建立过程

LACP通过LACPDU(链路聚合控制协议数据单元 Link Aggregation Control Protocol Data Unit )与对端交互信息。

开启某端口的LACP协议后,LACPDU报文中包含设备的系统优先级、MAC地址、接口优先级、接口号和操作Key等信息,对端接收到这些信息后,将这些信息与其它端口所保存的信息比较以选择能够汇聚的端口,双方对端口加入或退出某个动态聚合组达成一致,确定承担业务流量的链路。

1.两端互相发送LACPDU报文

在两端设备创建链路聚合组,配置LACP模式,并配置成员接口。此时成员接口上便启用了LACP协议,两端互发LACPDU报文。LACPDU报文中包含设备的系统优先级、MAC地址、接口优先级、接口号和操作Key等信息。

2.成员接口加入链路聚合组

两端设备均会收到对端发来的LACPDU报文。两端查看并记录对端信息,将这些信息与聚合组的其它成员接口所保存的信息比较,以选择能够加入的链路聚合组。

3.确定聚合组活动接口

根据接口优先级来选择链路聚合组中的活动接口,从这些活动链路中以负载分担的方式转发数据。

2.2 LACP工作模式

LACP工作模式可分为主动模式和被动模式。

● 在主动模式下,网络设备主动发送LACPDU,并等待对端设备的回应。如果对端设备也支持LACP,并且配置为被动模式,则会回应LACPDU来建立链路聚合。

● 在被动模式下,网络设备只接收LACPDU,并根据发请求进行相应的回应。被动模式的设备通常不主动。

若动态聚合组成员端口LACP工作模式为被动模式,且对端也是,则两端都不发送LACPDU。若双方任意一端LACP的工作模式为主动模式,则成员端口间LACPDU可以交互。

2.3 LACP超时模式

LACP超时模式包括长超时和短超时。

● 长超时模式是慢速(30秒周期)发送LACPDU,且长超时为90秒超时。

● 短超时模式是快速(1秒周期)发送LACPDU,且短超时为3秒超时。

默认LACP的超时时间模式为长超时,即发送周期为30秒发送一个LACP协议报文,且超过90秒未收到对端LACP协议报文即判定协商失败。

3.链路聚合带来什么好处?

●增加链路带宽

链路聚合能够增加网络带宽。链路聚合通过将多个物理端口聚合在一起形成一个逻辑上的接口,链路聚合接口的最大带宽可以达到各成员接口带宽之和;从而实现对等的物理链路同时成倍地增加带宽。

●提高网络的可靠性

链路聚合实现链路冗余备份。配置链路聚合的情况下,当某条活动链路出现故障时,流量可以切换到其他可用的成员链路上,从而提高链路聚合接口的可靠性,实现链路的冗余。比如在跨槽位的链路聚合情况下,可以很好地避免单槽位故障引起的业务中断。

●实现流量的负载分担

在一个链路聚合组内,流量可以基于一定的规则分担到所有成员链路中,比如五元组包括源IP、目的IP等,从而实现出/入负荷在各成员链路上的负载分担,减少单一链路压力。

4. 链路聚合有哪些使用场景?

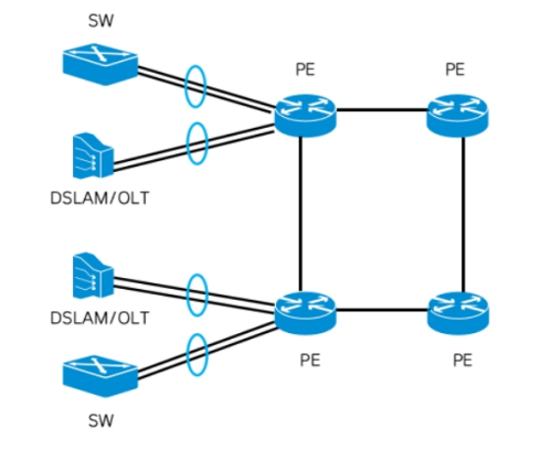
4.1 固网家庭宽带&园区网络接入场景

随着固网业务包括家宽,IPTV等流量增加,OLT的接入带宽压力逐步增大,通过链路聚合可以实现快速和便利的宽带成倍增加。另外园区网络接入流量增加也存在一样迅速增长情况,链路聚合也大量应用于园区网络交换机连接上。

图片

4.2 移动承载接入场景

随着5G业务比如数据,高清视频业务的迅猛增长,移动承载网络对大带宽和高可靠性的要求也明显提高,实际上链路聚合技术大量的部署在移动回传IPRAN网络,既实现10GE/100GE链路带宽扩容,还保证链路冗余,实现高可靠性的业务保障。

图片

4.3 BRAS网络场景

BRAS是固网业务认证鉴权的核心设备,无论是接入用户流量增加,还是链路安全可靠性保障,都有非常高的要求。链路聚合在BRAS网络的部署,具备带宽扩容的灵活性,可以随着接入用户流量增加,增加链路聚合组成员,从而动态调整链路聚合链路的带宽;同时通过链路聚合跨板捆绑,保障了每个单板数以万计的用户的可靠性。

图片

4.4 数据中心场景

数据中心比如5G电信云网络,对于移动业务来说是最核心和关键的网络,链路聚合的大量应用,保证了移动业务在数据中心的带宽扩容,链路可靠性,同时链路聚合的负荷分担可以有效利用链路组的各个成员链路,保证了效率。

图片

Copyright © 2011-2023  北京PA视讯科技有限公司 版权所有 京ICP备93514088号-1 All Rights Reserved
 
PA视讯
网站地图